Sprache
Asturianu (ast)
Català (ca)
Čeština (cs)
Dansk (da)
Deutsch (de)
English [US] (en-US)
Español (es)
Esperanto (eo)
Eesti keel (et)
Euskara (eu)
Français (fr)
Gàidhlig (gd)
Galego (gl)
Italiano (it)
Lietuvių (lt)
Magyar (hu)
Nederlands (nl)
Norsk (no)
Polski (pl)
Português [do Brasil] (pt-BR)
Português [Europeu] (pt)
Română (ro)
Slovenčina (sk)
Slovenščina (sl)
Suomi (fi)
Svenska (sv)
Yкраїнська (uk)
Tiếng Việt (vi)
Türkçe (tr)
ኦሮሚኛ (om)
Հայերեն (hy)
Ελληνικά (el)
български език (bg)
Русский (ru)
Cрпски [ћирилицом] (sr)
עברית (he)
हिन्दी (hi)
ភាសាខ្មែរ (km)
தமிழ் (ta)
ภาษาไทย (th)
简体中文 (zh-CN)
正體中文 (zh-TW)
日本語 (ja)
한국어 (ko)
Die freie und offene Büro-Software
Verfügbar: Apache OpenOffice 4.1.16
Produkt
Herunterladen
Hilfe & Support
Blog
Erweiterungen & Vorlagen
Mitmachen
Schwerpunkte
Sprachen
home
»
de
»
marketing
»
screenshots1.1
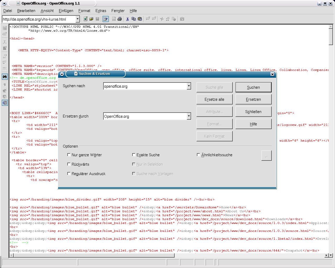
Screenshots - OpenOffice.org 1.1 - Html-Editor
Klicken Sie auf die einzelnen Screenshots und Sie erhalten die Vollbilddarstellung.
Zurück zur Screenshotübersicht